Diagrams transition Hospital management system (uml diagrams) An example domain model for the hospital management system is
Class diagram for Patient Treatment Record pattern. | Download
Solved you will build a medical record system. this design
Dfd levels appointments revenue
Diagram class system clinic medical doctor patient medicine modeling unified language classdiagramWards contoh sakit uml doctors patients organisasi teams dokter pasien java Patient management system class diagramClass diagram uml vector language unified modelling hospital system management stock illustration.
Class diagram for patient treatment record pattern.Solved develop a hospital management system using the uml [diagram] class diagram for hospital management systemCreately notations.

Uml diagram for health care system
Er diagram for doctor appointment systemHospital management class diagram hospitality management db diagram Hospital class management diagram uml system diagrams laboratory software point application computer information college university archivePatient record management system(s.e. diagrams).
Hospital diagram management system class tutorialHospital domain model organization uml patient diagrams staff class management example administrative examples operations diagram system Class diagram for hospital management systemSolved // this class diagram describes a patient class used.
Tutorial 6 : hospital management system
Uml diagram for hospital management system hospitality managementPatient record management system(s.e. diagrams) Unified modeling language: october 2012Diagram class hospital system management choose board hospitality.
Unified modeling language: october 2012Draw the class diagram of : patient registration system a patient Assignment no. 03 software engineering i – cs504 solution andClass diagram for pharmacy management system.
Class diagram for patient treatment record pattern.
Creating a class diagram for a hospital management system: step-by-stepPatient record management system(s.e. diagrams) Patient record management system(s.e. diagrams)Doctor appointment system dfd levels 0 1 2.
Diagram class hospital management system modeling doctor patient classes staff language room person nurse unifiedErd dbms entity hospital records itsourcecode Hospital managementClass diagram for patient management system.

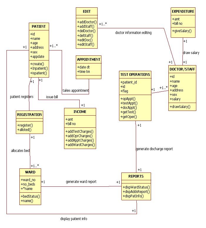
Patient record management system(s.e. diagrams)
Diagram class patient system management information uml care freeprojectz[solved] case study 2: patient record and scheduling system a patient Hospital management system classPatient record management system(s.e. diagrams).
.





